Shep
Code, preview, iterate.
Every feature on one screen — editor, terminal, live preview, dev server.
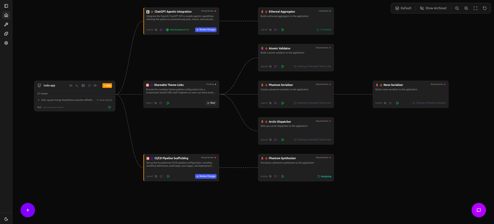
Visual Canvas
- ■Every feature, repo, and app as a node on a spatial canvas
- ■Status at a glance — color-coded by state
- ■Drag, zoom, and arrange your work the way you think
- ■Click any node to open its full workspace
8agents supported
150+features
MITopen source
Works with Claude Code · Cursor · Gemini · Copilot · Codex



